În Windows avem la dispoziție tot felul de instrumente de raportare și configurare. Printre acestea cele mai cunoscute și utilizate (by default) sunt: msconfig din care pot fi lansate și celelalte instrumente: System Information (msinfo32), Registry Editor (regedit) și altele.
Autoruns este un utiltar oferit gratuit de Microsoft, de fapt de echipa de la Sysinternals, preluată de Microsoft, care prezintă într-un format unitar și grupat, toate informațiile de bază legate de lansarea în execuție și rularea aplicațiilor de bază Windows.
Aplicația poate fi descărcată de la adresa: http://technet.microsoft.com/ro-ro/sysinternals/bb963902(en-us).aspx și nu necesită instalare.
Una din funcțiile principale ale Autoruns este aceea de verificare și validare a DLL-urile utilizate de anumite aplicații sau servicii. Este binecunoscut faptul că hackerii și aplicațiile troian modifică DLL-urile de bază ale aplicațiilor și serviciilor, de aceea este recomandat să le ținem permanent sub observație.
Pentru a nu vă rătăci printre DLL-uri puteți să ascundeți serviciile well known de tip Microsoft sau Windows, fiind în acest fel mai ușor să identificați serviciile și DLL-urile de la alți furnizori de aplicații. (Meniul Options, Hide Microsoft and Windows Entries)
Din Autoruns nu puteți realiza modificări dar un simplu dublu click pe o linie afișată vă deschide automat registry editor. Modificați în regiștri doar dacă vă pricepeți, altfel ignorați acest paragraf. Sunt destule metode, sfaturi, recomandări și fișiere de configurare în net și în underground care vă propun diferite metode de optimizare a sistemului dumneavoastră:
- Cum fac windows sa ruleze mai rapid?
- Cum fac sa mearga calculatorul mai repede?
- Cum faci Vista sa ruleze mai rapid?
- Cum fac sa se miste Windowsul mai bine?
- Ce trebuie sa faci ca sa ai un Windows Perfect?
Dar cât de safe sunt acestea? Clar reformatarea nu este o opțiune ci doar o soluție în caz de dezastru absolut… chiar dacă nici System restore nu-ți mai funcționează.
Mulți alți utilizatori utilizează, de multe ori, fără licență, aplicații de tip Ghost pentru a crea o imagine a sistemului după ce au realizat o instalare clean.
Autorun în schimb ne permite să realizăm o imagine verificată a DLL-urilor, serviciilor și aplicațiilor din start-up la un moment dat. Pentru a crea imaginea parcurgeți următorii pași:
1. Verificați DLL-urile: Options –> Verify Code Signatures.
2. Salvarea imaginii curente: File –> Save.
Extensia fișierelor este ARN. Păstrați aceste fișiere într-un loc diferit, pe un CD, pe un HDD extern. Realizați operațiunea de salvare în mod frecvent, să spunem odată pe lună.
În momentul în care sesizați o disfuncționalitate în rularea calculatorului puteți să deschideți din nou Autoruns și realizați o comparare (File –> Compare) cu ceea ce aveați în momentul în care funcționa bine.
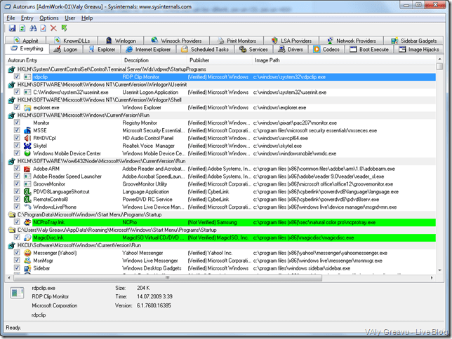
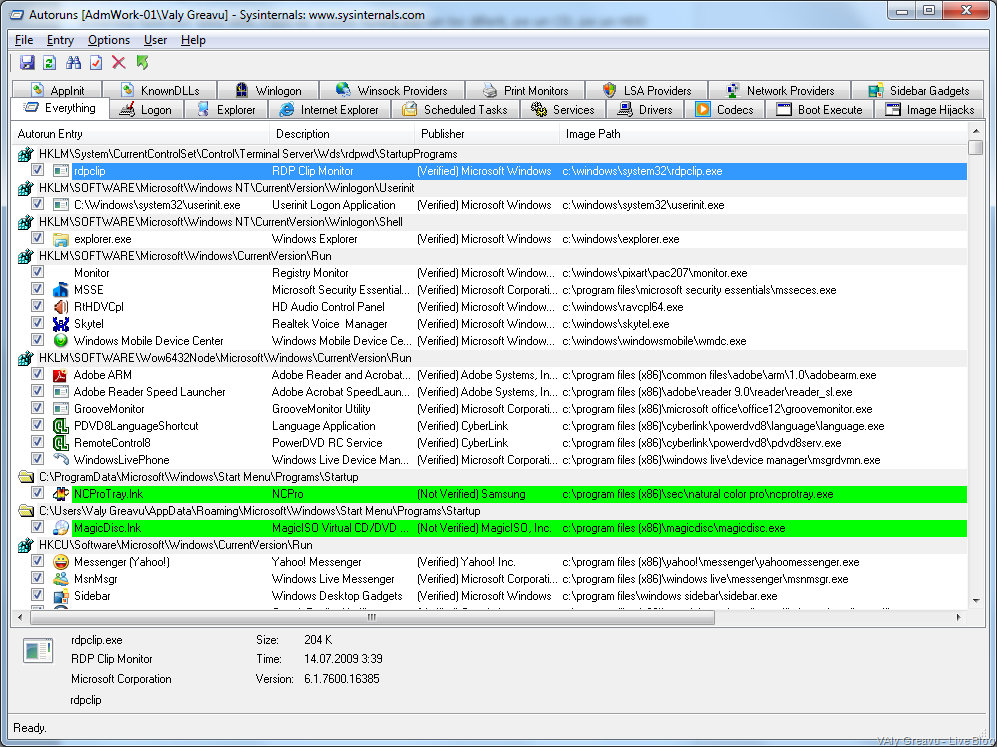
Aplicațiile noi instalate apar evidențiate cu fundal verde fluorescent.
O altă utilitate a aplicației este aceea de a identifica lista de Codecuri instalate pe calculator dar și a Add-on-urilor din Internet Explorer.
Pentru administratorii care doresc să-și păstreze o imagine a sistemelor din rețea se poate realiza o scriptare a rulării Autoruns, dintr-un file share folosind PsExec.
Pentru această operațiune se crează un share public pe server, cu drepturi de scriere doar pentru utilizatorul care rulează scriptul. Acolo se salvează Autoruns.exe și psexec.exe. Trebuie creată apoi o listă a serverelor din rețea, de exemplu: CompList.txt în care se trece pe fiecare linie numele de NetBios al fiecărui server pe care dorim să-l documentăm.
Exemplu de rulare a psexec cu autoruns:
PsExec @CompList.txt -u Administrator -p P@ssw0rd -e -c -f -d \\AppSrv-Adm\AutoRuns\AutoRuns.exe -a -v \\AppSrv-Adm\AutoRuns\%computername%.arn
Execuția:
Rezultatul va consta într-o listă de fișiere ARN salvate în Share-ul specificat în comandă. Sigur în figura de mai sus sunt ceva probleme legate de parola :).
Parametrul –a se folosește pentru salvare și ieșire iar –v pentru verificarea și validarea DLL-urilor.
Spor la documentat.
Disclaimer:
Acesta este un articol pentru utilizatorii mai puțin experimentați și poate nu numai.
util. nice & clean
ApreciazăApreciază
De cand cautam ceva asa complex. Multumesc
ApreciazăApreciază